¿Que es UML?
Lenguaje unificado de modelado (UML)
El Lenguaje Unificado de Modelado (UML) fue creado para forjar un lenguaje de modelado visual común, semántica y sintácticamente rico para la arquitectura, el diseño y la implementación de sistemas de software complejos, tanto en estructura como en comportamiento. UML tiene aplicaciones más allá del desarrollo de software, p. ej., en el flujo de procesos en la fabricación.
Es un lenguaje gráfico para visualizar, especificar, construir y documentar un sistema. UML ofrece un estándar para describir un sistema (modelo), incluyendo aspectos conceptuales tales como procesos, funciones del sistema, y aspectos concretos como expresiones de lenguajes de programación, esquemas de bases de datos, etc….
UML no es un lenguaje de programación, pero existen herramientas que se pueden usar para generar código en diversos lenguajes usando los diagramas UML. UML guarda una relación directa con el análisis y el diseño orientados a objetos. UML, solo es el diagrama de la realidad de un uso en un requisito.
UML cuenta con varios tipos de diagramas, los cuales muestran diferentes aspectos de las entidades representadas.
Tipos de diagramas UML
UML usa elementos y los asocia de diferentes formas para formar diagramas que representan aspectos estáticos o estructurales de un sistema, y diagramas de comportamiento, que captan los aspectos dinámicos de un sistema.
Diagramas UML estructurales:
-
Diagrama de clases.
-
Diagrama de componentes.
-
Diagrama de estructura.
-
Diagrama de implementación.
-
Diagrama de objetos.
-
Diagrama de paquetes.
Diagramas UML de comportamiento:
-
Diagramas de actividades.
-
Diagrama de comunicación.
-
Diagrama de panorama de interacciones.
-
Diagrama de secuencia.
-
Diagrama de máquina de estados.
-
Diagrama de temporización.
-
Diagrama de casos de uso.
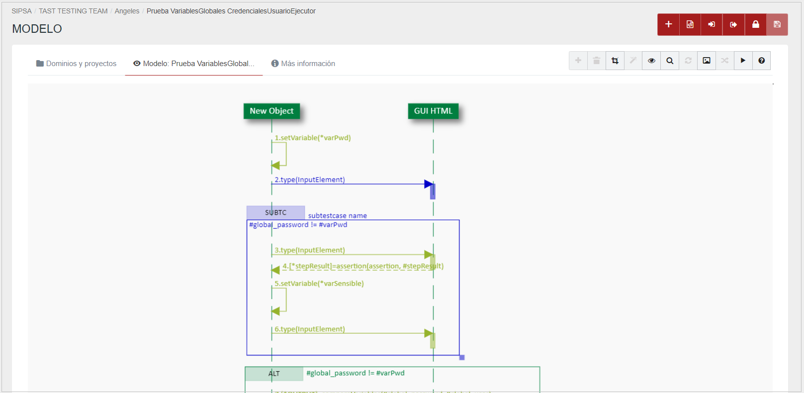
Diagramas de Secuencia
Un diagrama de secuencia muestra la interacción de un conjunto de objetos en una aplicación a través del tiempo y se modela para cada caso de uso. Los objetos son los bloques de construcción básicos de los diagramas UML y representan ciertas características de un elemento del sistema, que varían dependiendo del diagrama. Describen cómo un grupo de objetos trabaja en conjunto y en qué orden lo hacen.
El diagrama de secuencia contiene detalles de la implementación del escenario, incluyendo los objetos que se utilizan para implementar el escenario y los mensajes intercambiados entre los objetos.
Los diagramas de secuencia se utilizan a menudo en ingeniería de software para describir las interacciones de los objetos dentro de un sistema. Muestran cómo las diferentes partes de ese sistema interactúan entre sí cuando se ejecuta una funcionalidad, y destacan el orden en que estas interacciones deben tener lugar. Los diagramas de secuencia utilizan un eje vertical para marcar el tiempo y uno horizontal para los objetos.
Como estos diagramas representan líneas de tiempo de eventos, comenzarán en la parte superior y luego descenderán gradualmente, marcando las secuencias consecutivas de interacciones. Cada objeto tendrá su columna, y todos los mensajes intercambiados entre objetos se representarán mediante flechas. En el diagrama de secuencia se pueden usar ramales, condiciones y bucles.
A continuación, algunos ejemplos de diagramas de secuencia:



No Comments